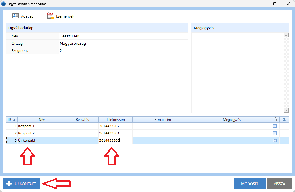
Új kontakt hozzáadása
Gyakran előfordul, hogy hívás közben új elérhetőséget (pl. telefonszámot) ad meg az ügyfél.
Az új kontakt rögzítése és kezelése az alábbi módon történik a rendszerben.
Új kontakt rögzítése meglévő rekordhoz
- Kattintsunk az Adatlap gombra.

- A felugró ablakban hozzunk létre új kontaktot.
Az új sorban rögzíthető az új telefonszám és egyéb adatok.
Fontos
A telefonszámot 36-os előhívóval, elválasztás nélkül kell megadni (pl. 3630XXXXXXX).

- A rögzítést követően állítsunk be Visszahívás típusú lezárást, és válasszuk ki az újonnan rögzített telefonszámot.

- A lezárás után a rekord megjelenik a visszahívások között, ahonnan később feldolgozható.
Új rekord hozzáadása
Új rekord létrehozására is van lehetőség, amennyiben ez a funkció engedélyezve van a beállításokban.
Ebben az esetben a funkciógombok között megjelenik az Új rekord gomb.

Az új rekord létrehozásakor:
- Kattintsunk az Új kontakt gombra
- Adjuk meg a szükséges adatokat
A telefonszám megadása kötelező, a lista további mezői opcionálisan tölthetők ki.
